皇冠信用登3代理_福建省电子税务局新版入口上线,登录方式有变化!
皇冠信用盘怎么开户(www.9990088.com)如何开申请会员_账号)皇冠信用网_怎么注册代理—(招登1登2登3(平台出租)点击上方“蓝字”皇冠信用登3代理,轻松关注我们
福建省电子税务局又更新啦皇冠信用登3代理!
你知道有哪些改变吗皇冠信用登3代理?
首页有优化
APP扫码也能登
在新版本里,电子税务局首页保留了原有界面,但登录按键默认链接至新版本皇冠信用登3代理。纳税人可使用 “扫码登录”或“密码登录”,扫码支持福建税务APP或个人所得税APP(以下统称“移动端APP”),不过得确保移动端APP处于登录状态。
此外,新版登录界面右上角虽保留了旧版登录入口,但旧版登录入口取消了注册、忘记密码等功能,也不支持账户中心等功能 皇冠信用登3代理。旧版登录方式后续将会关闭,关闭时间另行通知,建议您尽快熟悉新版登录方式。


企业、自然人、代理
展开全文
记好登录新变化
(企业业务)
这一版本支持已在电子税务局完成自然人注册的企业法定代表人、财务负责人、办税员、开票员四种身份人员(以下统称“办税人员”)登录办理企业税费业务皇冠信用登3代理。


企业业务登陆界面还增加了 “特定主体登录”入口,厦门及省外跨区域报验户、跨区税源登记纳税人和其他登记户(社保户、非税专用户、非居民企业等主体),可通过特定主体登录入口办理涉税(费)业务皇冠信用登3代理。主体户登记地在福建省(不含厦门)的,在企业业务入口登录后也能直接切换到跨区户。

(自然人业务)
在自然人业务登录入口,您可选择 居民身份证号码、手机号、用户名三种登录方式(首次登录请优先选用证件号码),输入个人用户密码,认证通过后可选择短信验证或移动端APP扫码验证皇冠信用登3代理。


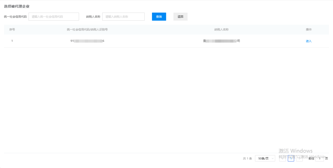
(代理业务)
代理业务入口仅支持涉税专业服务机构的代理人员登录办理被代理企业相关税费业务皇冠信用登3代理。代理人员输入 “代理机构统一社会信用代码、本人居民身份证号码(或手机号码、用户名)和个人用户密码”,通过后可选短信验证或移动端APP扫码刷脸验证,完成验证后选择被代理企业,即可进入电子税务局为其办理相关税费业务。
需注意的是,已绑定被代理企业的代理人员同时为企业的办税员身份时,仅允许通过代理业务入口进入皇冠信用登3代理。


温馨提醒:如果使用福建税务APP进行登录功能的第二步刷脸认证或者发票类等业务办理过程中的刷脸认证,福建税务APP可无需登录,直接扫描二维码进行刷脸验证皇冠信用登3代理。
以上几种登录方式皇冠信用登3代理,你都学会了吗?此次版本更新,带来了更便捷、更安全的办税体验,随着便民办税的春风不断吹来,未来,还将会有更多办税新举措一一落地,让我们一起拭目以待!
(来源:福建税务)
福建税务
ID:fj-tax
你 “在看”我吗皇冠信用登3代理?
猜你喜欢
- 2025-12-14皇冠登1登2登3申请 _阿尔特塔分析阿森纳2-1战胜狼队:本·怀特的伤势令人担忧
- 2025-12-14如何注册皇冠足球代理 _美媒:中国正全力攻关人类能源“终极方案”,美国政府在干嘛?
- 2025-12-14皇冠信用网账号注册 _退休生活新指南!北京首个社管退休人员“乐活足迹”地图上线
- 2025-12-14怎么开皇冠信用网 _短短半年翻十倍,美方发现中国秘密,特朗普突松口,背后另有企图
- 2025-12-13纽约尼克斯vs芝加哥公牛 _男子与女友生孩子后发现对方未离婚,自行抚养女儿5年,如今落户入学难
- 2025-12-12皇冠信用需要押金吗 _河南法院警车疑在杭州违停闯红灯!杭州交警:将核查
- 2025-12-11皇冠信用網会员开户 _281票赞成通过法案,墨西哥将对华加税50%,辛鲍姆挽尊:不是因为美国
- 2025-12-11皇冠信用网注册账号 _湖北省副省长张文彤调任自然资源部副部长
- 2025-12-11洲际附加赛2组 _皇马公布对曼城首发:姆巴佩替补,罗德里戈、贡萨洛出战,赛前战术分析与历史交锋回顾
- 2025-12-11法国世界杯足球 _美国被气死! 中国高超弹燃料竟来自海水,想破脑袋都没试过
- 2025-12-10比利时足球 _日本挑衅辽宁舰后,亚太同时出现7支舰队,美媒:解放军全球最强
- 2025-12-10澳大利亚足球 _周五北京将迎全市范围降雪,周六一早雪停


网友评论